Design and Manage Azure Synapse Analytics Databases with DbSchema

Build a clearer workflow for Azure Synapse Analytics: reverse engineer existing schemas into interactive ER diagrams, model changes visually, and generate reviewed SQL scripts before deployment.

DbSchema is built for visual modeling, schema documentation, and deployment. Keep an offline model in Git, collaborate across teams, and publish documentation that developers, analysts, and stakeholders can navigate in minutes.

DbSchema Database Designer

Download DbSchema See Azure Synapse Analytics Features Download Azure Synapse Analytics JDBC Driver

What happens after you download?

Get to your first Azure Synapse Analytics schema diagram in minutes. No account, no credit card.

1
Install in minutes

Download the installer for Windows, macOS, or Linux and launch DbSchema. No signup required.

2
Connect to Azure Synapse Analytics or open a sample

Reverse engineer an existing Azure Synapse Analytics database or open a sample model to explore tables, relationships, and indexes.

3
Design, document, and deploy

Edit schema visually, generate documentation, and prepare reviewed migration scripts for safer releases.

Mapping Azure Synapse Dedicated SQL Pool Schemas

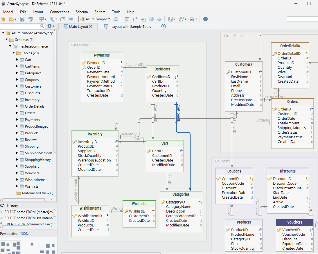
Azure Synapse Analytics combines dedicated SQL pools, serverless SQL endpoints, and Apache Spark runtimes in a single workspace. DbSchema targets the dedicated SQL pool layer — the persistent, columnar warehouse component — connecting via T-SQL JDBC to render pool tables, views, and foreign key relationships as a navigable ER diagram. For teams managing star or snowflake schemas across a Synapse pool, this visual representation accelerates onboarding, schema review, and impact analysis when modifying shared dimension tables.

Download DbSchema Free See Azure Synapse Analytics Features

Design and Edit Synapse Schemas Visually

DbSchema's diagram editor lets you create tables, define columns with appropriate data types, and establish relationships directly on the canvas. Changes can be applied to the dedicated SQL pool or exported as T-SQL migration scripts for review before execution.

Designing an Azure Synapse Analytics dedicated SQL pool schema in DbSchema

Run T-SQL Queries Against the Dedicated Pool

The visual query builder generates T-SQL statements from your table selections and filter criteria, executing them against the Synapse dedicated pool. Analysts can explore warehouse data through a desktop client without needing to open Synapse Studio or write T-SQL by hand.

Running T-SQL analytical queries against Azure Synapse Analytics in DbSchema

Generate ER Documentation for Data Governance

DbSchema exports your Synapse pool schema as self-contained HTML documentation with embedded diagrams and column-level definitions. Share this with data governance teams, auditors, or stakeholders who require a browsable data catalog without live database access.

Auto-generated Azure Synapse Analytics schema documentation with ER diagrams

Connecting DbSchema to Azure Synapse Analytics

DbSchema connects to Synapse dedicated SQL pools using the SQL Server JDBC driver, which it downloads automatically. The JDBC URL format is jdbc:sqlserver://workspace.sql.azuresynapse.net:1433;database=poolname. SQL authentication requires a username and password configured on the pool. For Azure Active Directory authentication, append ;authentication=ActiveDirectoryPassword to the URL and supply your AAD credentials in the connection dialog. Ensure the Synapse workspace firewall allows inbound connections from the IP address of the machine running DbSchema.

Why Teams Use DbSchema with Azure Synapse

  • Visualize dedicated SQL pool schemas with full ER diagram navigation
  • Run ad-hoc T-SQL queries against Synapse pools from a standalone desktop client
  • Generate schema documentation for data governance and compliance reviews
  • Design schema changes in a visual editor and preview DDL before applying to the pool
  • Compare pool schemas across Synapse workspaces to identify environment drift